[Wiki] Instalación de los drivers Nvidia

En los últimos años el manejo de los drivers Nvidia ha cambiado sustancialmente. Ahora es mucho más sencillo instalarlos y usarlos incluso en sistemas con gráficas integradas (gracias a switcherooctl).

He editado la página de la wiki correspondiente a Nvidia. La diferencia es notable. En algún momento añadiré una página para aquellos casos que requieran (o quieran) la instalación manual, pero ahora creo que queda mucho mejor y más usable así.

https://es.opensuse.org/SDB:Cómo_instalar_el_controlador_gráfico_de_NVIDIA

¿Algún comentario?

Salud!!

1 Like

Hola, no veo nada sobre el registro de las claves de arranque seguro. Algunas personas se confunden al reiniciar y ven la pantalla azul…
https://en.opensuse.org/SDB:NVIDIA_drivers#Secureboot

1 Like

Por lo que veo esta sección está incompleta:

Si hago:

 D     ~/Descargas  zypper se -v nvidia-open-driver | grep 6.19.5             ✘ 0|2  16:02:54 
 l | nvidia-open-driver-G06-signed-cuda-kmp-default    | paquete | 580.126.16_k6.19.5_1-1.4  | x86_64 | Repositorio principal (OSS)
 l | nvidia-open-driver-G06-signed-kmp-default         | paquete | 580.126.18_k6.19.5_1-1.4  | x86_64 | Repositorio principal (OSS)
   | nvidia-open-driver-G07-signed-cuda-kmp-default    | paquete | 590.48.01_k6.19.5_1-2.5   | x86_64 | Repositorio principal (OSS)
   | nvidia-open-driver-G07-signed-kmp-default         | paquete | 590.48.01_k6.19.5_1-2.5   | x86_64 | Repositorio principal (OSS)

Sale G06 y G07. G06 ahora mismo es la rama estable del driver y G07 la rama de nuevas características del driver.

Saludos

Es cierto, y necesito cierto feedback para esa sección con secureboot. La idea es abordar también todo el sistema de arranque.

Sin embargo, en mi portátil instalado con Agama y soporte TPM jamás he necesitado gestionar las claves manualmente, y es la razón precisamente por la que tengo cero experiencia en esto.

Eso es en la versión inglesa? No sé si ponerlo aparte para mantener el proceso de instalación más sencillo o si meter un recuadro.

Puedes adaptar la captura inglesa y ponerla tal cual (traducida y añadiendo lo que digo de G07) en lugar de este trozo de la española:


Veo la G07 haciendo un zypper se -v nvidia sin tener el repo Nvidia (los paquetes de zypper que pongo vienen de serie con openSUSE TW).

D     ~/Descargas  zypper se -v nvidia                                           ✔  11:21:06 
Cargando datos del repositorio...
Leyendo los paquetes instalados...

S  | Name                                              | Type    | Version                      | Arch   | Repository
---+---------------------------------------------------+---------+------------------------------+--------+----------------------------
   | bumblebee-status-module-nvidia                    | paquete | 2.1.5-4.5                    | noarch | Repositorio principal (OSS)
    name: bumblebee-status-module-nvidia
   | bumblebee-status-module-nvidia-optimus-manager    | paquete | 2.1.5-4.5                    | noarch | Repositorio principal (OSS)
    name: bumblebee-status-module-nvidia-optimus-manager
   | bumblebee-status-module-nvidia-prime              | paquete | 2.1.5-4.5                    | noarch | Repositorio principal (OSS)
    name: bumblebee-status-module-nvidia-prime
   | gkrellm-nvidia                                    | paquete | 1.3.2-1.2                    | x86_64 | Repositorio principal (OSS)
    name: gkrellm-nvidia
v  | kernel-firmware-nvidia                            | paquete | 20251018-1.2                 | noarch | Repositorio principal (OSS)
    name: kernel-firmware-nvidia
i+ | kernel-firmware-nvidia                            | paquete | 20251018-1.1                 | noarch | (Paquetes del sistema)
    name: kernel-firmware-nvidia
   | libnvidia-egl-gbm-devel                           | paquete | 1.1.3-1.2                    | x86_64 | Repositorio principal (OSS)
    name: libnvidia-egl-gbm-devel
   | libnvidia-egl-gbm1                                | paquete | 1.1.3-1.2                    | x86_64 | Repositorio principal (OSS)
    name: libnvidia-egl-gbm1
   | libnvidia-egl-gbm1-32bit                          | paquete | 1.1.3-1.2                    | x86_64 | Repositorio principal (OSS)
    name: libnvidia-egl-gbm1-32bit
   | libnvidia-egl-wayland-devel                       | paquete | 1.1.22-1.2                   | x86_64 | Repositorio principal (OSS)
    name: libnvidia-egl-wayland-devel
   | libnvidia-egl-wayland1                            | paquete | 1.1.22-1.2                   | x86_64 | Repositorio principal (OSS)
    name: libnvidia-egl-wayland1
   | libnvidia-egl-wayland1-32bit                      | paquete | 1.1.22-1.2                   | x86_64 | Repositorio principal (OSS)
    name: libnvidia-egl-wayland1-32bit
   | libnvidia-egl-wayland21                           | paquete | 1.0.1~20251213gitada1c37-2.2 | x86_64 | Repositorio principal (OSS)
    name: libnvidia-egl-wayland21
   | libnvidia-egl-x11-devel                           | paquete | 1.0.5-2.2                    | x86_64 | Repositorio principal (OSS)
    name: libnvidia-egl-x11-devel
   | libnvidia-egl-x111                                | paquete | 1.0.5-2.2                    | x86_64 | Repositorio principal (OSS)
    name: libnvidia-egl-x111
   | libnvidia-egl-x111-32bit                          | paquete | 1.0.5-2.2                    | x86_64 | Repositorio principal (OSS)
    name: libnvidia-egl-x111-32bit
i  | nvidia-libXNVCtrl                                 | paquete | 580.126.18-1.1               | x86_64 | Repositorio principal (OSS)
    name: nvidia-libXNVCtrl
   | nvidia-libXNVCtrl-devel                           | paquete | 580.126.18-1.1               | x86_64 | Repositorio principal (OSS)
    name: nvidia-libXNVCtrl-devel
   | nvidia-modprobe                                   | paquete | 565.77-2.3                   | x86_64 | Repositorio principal (OSS)
    name: nvidia-modprobe
   | nvidia-open-driver-G06-signed-check               | paquete | 580.126.18-1.4               | noarch | Repositorio principal (OSS)
    name: nvidia-open-driver-G06-signed-check
   | nvidia-open-driver-G06-signed-cuda-check          | paquete | 580.126.16-1.4               | noarch | Repositorio principal (OSS)
    name: nvidia-open-driver-G06-signed-cuda-check
   | nvidia-open-driver-G06-signed-cuda-default-devel  | paquete | 580.126.16-1.4               | x86_64 | Repositorio principal (OSS)
    name: nvidia-open-driver-G06-signed-cuda-default-devel
 l | nvidia-open-driver-G06-signed-cuda-kmp-default    | paquete | 580.126.16_k6.19.5_1-1.4     | x86_64 | Repositorio principal (OSS)
    name: nvidia-open-driver-G06-signed-cuda-kmp-default
   | nvidia-open-driver-G06-signed-cuda-kmp-longterm   | paquete | 580.126.16_k6.12.74_1-1.4    | x86_64 | Repositorio principal (OSS)
    name: nvidia-open-driver-G06-signed-cuda-kmp-longterm
   | nvidia-open-driver-G06-signed-cuda-longterm-devel | paquete | 580.126.16-1.4               | x86_64 | Repositorio principal (OSS)
    name: nvidia-open-driver-G06-signed-cuda-longterm-devel
   | nvidia-open-driver-G06-signed-default-devel       | paquete | 580.126.18-1.4               | x86_64 | Repositorio principal (OSS)
    name: nvidia-open-driver-G06-signed-default-devel
 l | nvidia-open-driver-G06-signed-kmp-default         | paquete | 580.126.18_k6.19.5_1-1.4     | x86_64 | Repositorio principal (OSS)
    name: nvidia-open-driver-G06-signed-kmp-default
   | nvidia-open-driver-G06-signed-kmp-longterm        | paquete | 580.126.18_k6.12.74_1-1.4    | x86_64 | Repositorio principal (OSS)
    name: nvidia-open-driver-G06-signed-kmp-longterm
   | nvidia-open-driver-G06-signed-longterm-devel      | paquete | 580.126.18-1.4               | x86_64 | Repositorio principal (OSS)
    name: nvidia-open-driver-G06-signed-longterm-devel
   | nvidia-open-driver-G07-signed-check               | paquete | 590.48.01-2.5                | noarch | Repositorio principal (OSS)
    name: nvidia-open-driver-G07-signed-check
   | nvidia-open-driver-G07-signed-cuda-check          | paquete | 590.48.01-2.5                | noarch | Repositorio principal (OSS)
    name: nvidia-open-driver-G07-signed-cuda-check
   | nvidia-open-driver-G07-signed-cuda-default-devel  | paquete | 590.48.01-2.5                | x86_64 | Repositorio principal (OSS)
    name: nvidia-open-driver-G07-signed-cuda-default-devel
   | nvidia-open-driver-G07-signed-cuda-kmp-default    | paquete | 590.48.01_k6.19.5_1-2.5      | x86_64 | Repositorio principal (OSS)
    name: nvidia-open-driver-G07-signed-cuda-kmp-default
   | nvidia-open-driver-G07-signed-cuda-kmp-longterm   | paquete | 590.48.01_k6.12.74_1-2.5     | x86_64 | Repositorio principal (OSS)
    name: nvidia-open-driver-G07-signed-cuda-kmp-longterm
   | nvidia-open-driver-G07-signed-cuda-longterm-devel | paquete | 590.48.01-2.5                | x86_64 | Repositorio principal (OSS)
    name: nvidia-open-driver-G07-signed-cuda-longterm-devel
   | nvidia-open-driver-G07-signed-default-devel       | paquete | 590.48.01-2.5                | x86_64 | Repositorio principal (OSS)
    name: nvidia-open-driver-G07-signed-default-devel
   | nvidia-open-driver-G07-signed-kmp-default         | paquete | 590.48.01_k6.19.5_1-2.5      | x86_64 | Repositorio principal (OSS)
    name: nvidia-open-driver-G07-signed-kmp-default
   | nvidia-open-driver-G07-signed-kmp-longterm        | paquete | 590.48.01_k6.12.74_1-2.5     | x86_64 | Repositorio principal (OSS)
    name: nvidia-open-driver-G07-signed-kmp-longterm
   | nvidia-open-driver-G07-signed-longterm-devel      | paquete | 590.48.01-2.5                | x86_64 | Repositorio principal (OSS)
    name: nvidia-open-driver-G07-signed-longterm-devel
i+ | nvidia-settings                                   | paquete | 580.126.18-1.1               | x86_64 | Repositorio principal (OSS)
    name: nvidia-settings
   | nvidia-texture-tools                              | paquete | 2.1.2-3.2                    | x86_64 | Repositorio principal (OSS)
    name: nvidia-texture-tools
   | openSUSE-repos-Leap-NVIDIA                        | paquete | 20250728.9adc675-1.2         | x86_64 | Repositorio principal (OSS)
    name: openSUSE-repos-Leap-NVIDIA
 l | openSUSE-repos-MicroOS-NVIDIA                     | paquete | 20250728.9adc675-1.2         | x86_64 | Repositorio principal (OSS)
    name: openSUSE-repos-MicroOS-NVIDIA
   | openSUSE-repos-Slowroll-NVIDIA                    | paquete | 20250728.9adc675-1.2         | x86_64 | Repositorio principal (OSS)
    name: openSUSE-repos-Slowroll-NVIDIA
 l | openSUSE-repos-Tumbleweed-NVIDIA                  | paquete | 20250728.9adc675-1.2         | x86_64 | Repositorio principal (OSS)
    name: openSUSE-repos-Tumbleweed-NVIDIA
   | pcp-pmda-nvidia-gpu                               | paquete | 6.2.1-2.8                    | x86_64 | Repositorio principal (OSS)
    name: pcp-pmda-nvidia-gpu

En el repo de Nvidia, este, no está el G07. Quizás sea porque openSUSE trae de serie la G06 y la G07.

Saludos

Hola:
En News del día 26 salio un articulo de la G 07 , es este : https://sndirsch.github.io/nvidia/2026/02/22/nvidia-drivers-G07.html .

Aparece en : https://news.opensuse.org/2026/02/26/planet-roundup/

Saludos

1 Like

Buen artículo.

Eso quiere decir que en cuanto salga a estable el driver 590 (G07), el G06 pasará a Legacy para Nvidia 600 a Nvidia GTX 1000 con la versión de driver 550/580.

El G07 pasará a ser el driver estable para GTX 1600 y hacía arriba (hoy día hasta RTX 5000).

Saludos

Ok, es una buena posibilidad.

Claro, lo que no se tiene en los repos de openSUSE son los drivers en sí salvo los abiertos (open). Lo que no acabo de entender es por qué necesitas los drivers de todas formas.

Pero entonces de alguna forma el G07 sustituirá al G06. ¿Será el abierto? Y más interesante, ¿se va a requerir la instalación de G06 para instalar G07?


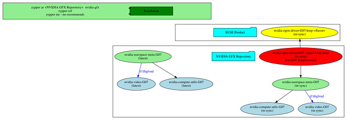
El cuadro verde es cómo instalar hoy los drivers Nvidia. El blog describe algo así:

  1. Instala los drivers de Nvidia.
  2. Instala el driver abierto G07.
  3. Añade el repo para CUDA e instala los drivers de nvidia compute-utils y video.
  4. O usa DKMS para tener la última versión siempre. No acabo de entender por qué esto es optativo: ¿si uso el abierto no necesito el repo CUDA?
  5. Pero en la sección Installation of CUDA dice “Si has usado el repositorio de Nvidia”. ¿Podría no haberlo usado? [edito] Sí, podría haber usado el repositorio CUDA en su lugar.

Yo no tengo el repo Nvidia del cuadro verde.

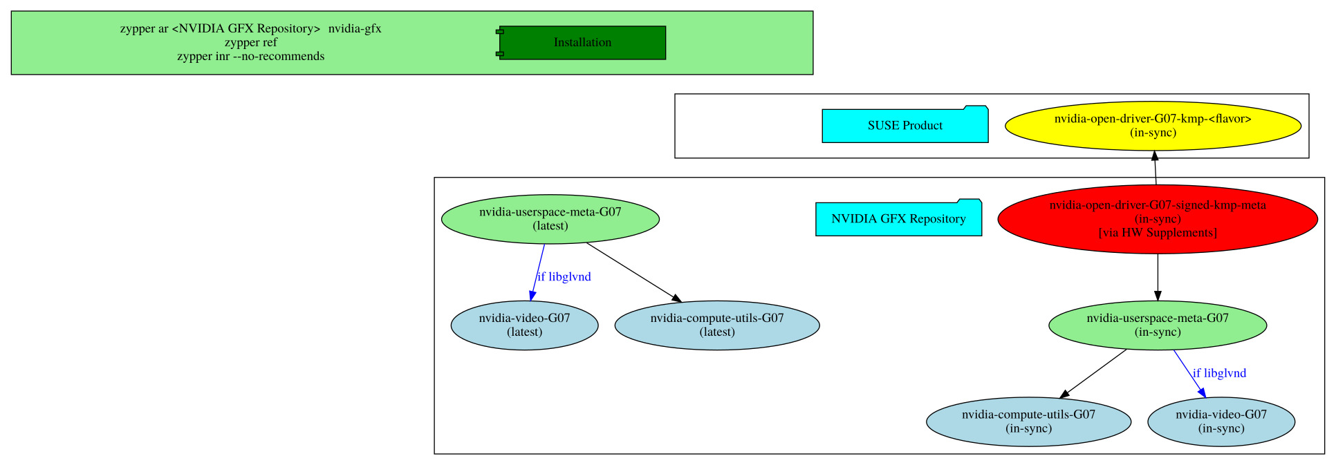
El driver Nvidia usa Siempre la versión open para tarjetas Turing (GTX 1600) y superior (a día de hoy las Blackwell de RTX 5000).

De hecho, mi GTX 1070 instala la versión closed. ¿Por qué? Porque mi tarjeta no tiene el chip GSP que hay desde Turing y hacia adelante.

Sólo se instala una versión. Has de elegir G06 o G07 y que esté soportada por tu tarjeta. Normalmente siempre se elegirá la última versión (como wine o vlc que tú eliges si wine o wine-staging, o vlc o vlc-beta).

Si tienes una RTX 5000 no te instalará la G06, si está disponible la G07.

Respecto a CUDA ya no sé nada. Creo que es una feature ligada a otros usos más profesionales.

Saludos

Eso es trampa! :grinning: Tú lo instalas manualmente :stuck_out_tongue_winking_eye:

Pero eso no es lo que hace en el blog. Primero añade el repo e instala los drivers desde ahí, y luego instala el G07.

Veamos, para mi rtx 3050 del portátil tengo:

|S  | Name                                      | Type    | Version                                                  | Arch   | Repository|
|--- | --- | --- | ---|
i  | kernel-firmware-nvidia                     | Paquete | 20251018-1.1                                             | noarch | repo-oss
i  | libnvidia-egl-gbm1                         | Paquete | 1.1.3-1.1                                                | x86_64 | update-slowroll
i  | libnvidia-egl-wayland1                     | Paquete | 1.1.22-1.1                                               | x86_64 | update-slowroll
i  | libnvidia-egl-x111                         | Paquete | 1.0.5-2.1                                                | x86_64 | update-slowroll
i  | libnvidia-gpucomp                          | Paquete | 580.126.18-45.1                                          | x86_64 | repo-non-free
i  | nvidia-common-G06                          | Paquete | 580.126.18-45.1                                          | x86_64 | repo-non-free
i  | nvidia-compute-G06                         | Paquete | 580.126.18-45.1                                          | x86_64 | repo-non-free
i  | nvidia-compute-utils-G06                   | Paquete | 580.126.18-45.1                                          | x86_64 | repo-non-free
i  | nvidia-gl-G06                              | Paquete | 580.126.18-45.1                                          | x86_64 | repo-non-free
i  | nvidia-modprobe                            | Paquete | 580.126.18-23.1                                          | x86_64 | repo-non-free
i  | nvidia-open-driver-G06-signed-kmp-default  | Paquete | 580.126.18_k6.18.9_1.0.2.sr20260202-1.1.10.1.sr20260202  | x86_64 | update-slowroll
i  | nvidia-open-driver-G06-signed-kmp-longterm | Paquete | 580.126.18_k6.12.74_1.0.6.sr20260202-1.1.10.1.sr20260202 | x86_64 | update-slowroll
i  | nvidia-open-driver-G06-signed-kmp-meta     | Paquete | 580.126.09-34.1                                          | x86_64 | repo-non-free
i+ | nvidia-persistenced                        | Paquete | 580.126.18-3.1                                           | x86_64 | repo-non-free
i  | nvidia-userspace-meta-G06                  | Paquete | 580.126.18-34.1                                          | x86_64 | repo-non-free
i  | nvidia-video-G06                           | Paquete | 580.126.18-45.1                                          | x86_64 | repo-non-free
i+ | openSUSE-repos-Slowroll-NVIDIA             | Paquete | 20250728.9adc675-1.1                                     | x86_64 | repo-oss

Si como dice el blog, intento instalar el paquete

nvidia-open-driver-G07-signed-kmp-meta

Me dice que no existe, puedo probar CUDA, default, longterm… Si instalo p.ej. el default, me propone sustituir los open G06 por los respectivos G07. Vaya, el G06 kmp-meta sí existe :rofl:

Pero sí puede influir.
https://www.corsair.com/us/es/explorer/gamer/gaming-pcs/what-is-a-cuda-core-and-how-do-they-work/

Cuando lo instale en el ordenador nuevo, ya te diré (no añadiré el repo Nvidia a ver qué me sale).

Lo que quiero decir es que aunque lo instale manualmente, el driver que yo instalo no aparece en ningún listado de zypper ni nada.

Lo que te puse de zypper lo trae openSUSE de serie sin añadir el repo Nvidia.

Saludos

Claro, pero por eso tienes que instalarlo manualmente.

He hecho la prueba en el portátil, y sí, hacen falta los drivers del repo de nvidia (sean los “normales” o los del repo CUDA)

Hecho!!

https://es.opensuse.org/SDB:Cómo_instalar_el_controlador_gráfico_de_NVIDIA

1 Like

Le hice un pequeño cambio a G07.

En unos meses, la G06 pasaría a ser legacy. Hasta entonces, mejor no ponerle nada.

Saludos

Ha salido como Beta el driver 595 (con todo lo que ya tenía la 590):

Está cerca de ser legacy el G06. En unos meses como dije.

Curioso que el 595 en Windows ya es estable y en Linux sea primero Beta.

Saludos

/sbin/modinfo nvidia | grep license
license:        Dual MIT/GPL

¿Cómo instalas el driver Beta teniendo los drivers instalados a través de openSUSE TW o del repo Nvidia?

Porque supongo que la versión Beta sólo estará disponible desde la web de Nvidia como archivo .run.

Saludos

Correcto, uso el archivo de ejecución en mi sistema principal, de la manera difícil, pero es fácil…

./NVIDIA-Linux-x86_64-$RUN_VERSION.run \
    --ui=none \
    --no-questions \
    --accept-license \
    --disable-nouveau \
    --no-install-libglvnd \
    --no-cc-version-check

Entonces, ¿aunque tenga instalado el paquete nvidia-open-G0etc, el driver instalado con el .run prevalece sobre el instalado por zypper?

Saludos

No, se usa el archivo .run o la versión rpm; no pueden coexistir.

Además de los rpm kernel-default-devel y algunos otros, solo necesita duplicar las opciones que usa el rpm para la configuración del módulo de NVIDIA. Si usa arranque seguro, debe firmar los módulos compilados.

1 Like